⚲
Project
General
Profile
Sign in
Register
Home
Projects
Help
Search
:
G12-2025-Final Project
All Projects
G12-2025-Final Project
Overview
Activity
Issues
Spent time
Gantt
Calendar
News
Documents
Wiki
Files
Download (112 KB)
Files
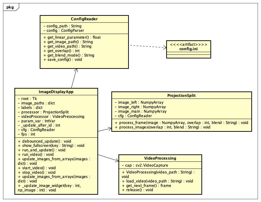
» Class_Diagram.png
Pratama Kwee BRANDON
, 11/08/2025 12:03 AM
« Previous
1
…
5
6
7
8
9
…
17
Next »
(7-7/17)
Loading...