Actions
UML Diagrams » History » Revision 1
Revision 1/9
| Next »
STOLBOVOY Dennis Victor, 12/18/2025 01:25 PM
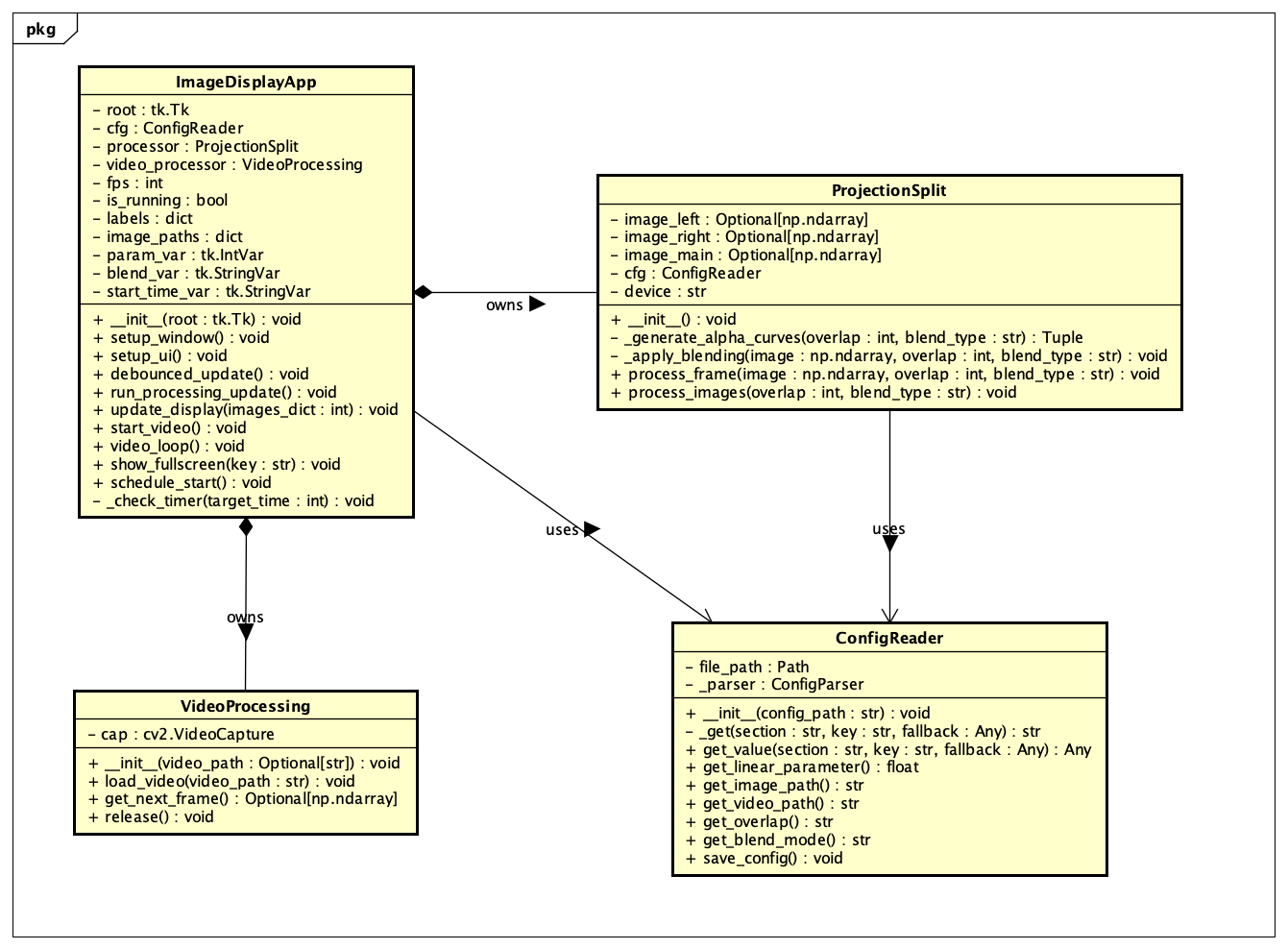
UML Diagrams
¶
Updated by STOLBOVOY Dennis Victor about 2 months ago · 1 revisions
Revision 1/9
| Next »
STOLBOVOY Dennis Victor, 12/18/2025 01:25 PM
¶Updated by STOLBOVOY Dennis Victor about 2 months ago · 1 revisions